| |
|
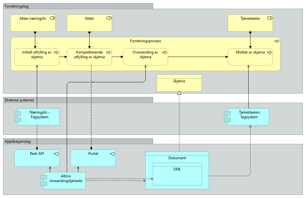
Forretningsprosess |
Initiell utfylling av skjema |
| |
|
Forretningsprosess |
Kompletterende utfylling av skjema |
| |
|
Forretningsprosess |
Oversending av skjema |
| |
|
Forretningsprosess |
Mottak av skjema |
| |
|
Initiell utfylling av skjema |
Kompletterende utfylling av skjema |
| |
|
Kompletterende utfylling av skjema |
Oversending av skjema |
| |
|
Kompletterende utfylling av skjema |
Portal |
| |
|
Oversending av skjema |
Mottak av skjema |
| |
|
Aktør |
Kompletterende utfylling av skjema |
| |
|
Tjenesteeier |
Mottak av skjema |
| |
|
Altinn innsendingstjeneste |
Dokument |
| |
|
Altinn innsendingstjeneste |
Rest-API |
| |
|
Altinn innsendingstjeneste |
Portal |
| |
|
Altinn innsendingstjeneste |
Oversending av skjema |
| |
|
Altinn innsendingstjeneste |
XML |
| |
|
Dokument |
Skjema |
| |
|
Dokument |
XML |
| |
|
Aktør næringsliv |
Initiell utfylling av skjema |
| |
|
Næringsliv - Fagsystem |
Rest-API |
| |
|
Næringsliv - Fagsystem |
Initiell utfylling av skjema |
| |
|
Tjenesteeiers fagsystem |
Dokument |
| |
|
Tjenesteeiers fagsystem |
Mottak av skjema |