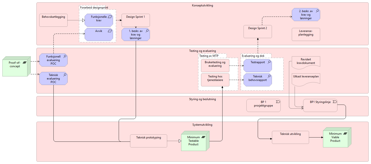
| Konseptutvikling | |
| Design Sprint 1 | |
| Design Sprint 2 | |
| 1. beskr. av krav og løsninger | |
| 2. beskr. av krav og løsninger | |
| Behovskartlegging | |
| Forarbeid designsprint | |
| Funksjonelle krav | |
| Avvik | |
| Leveranse-planlegging | |
| Proof-of-concept | |
| Systemutvikling | |
| Teknisk prototyping | |
| Minimum Testable Product | |
| Teknisk utvikling | |
| Minimum Viable Product | |
| Testing og evaluering | |
| Funksjonell evaluering POC | |
| Teknisk evaluering POC | |
| Revidert kravdokument | |
| Utkast leveranseplan | |
| Testing av MTP | |
| Brukertesting og evaluering | |
| Testing hos tjenesteeiere | |
| Evaluering og dok | |
| Testrapport | |
| Teknisk behovsrapport | |
| Styring og beslutning | |
| BP 1 prosjektgruppe | |
| BP1 Styringslinje | |